In order to create VDMs it is first necessary to create Configuration Spaces. These are used to combine models for configuration purposes. The New->Configuration Space menu item starts the New Configuration Space wizard. Only the names of the Configuration Space and at least one Feature Model have to be specified. The initially created Standard project Configuration Space is already configured in this way.
A VDM has to be created inside the Configuration Space for each configuration. This is done using the context menu of the Configuration Space.
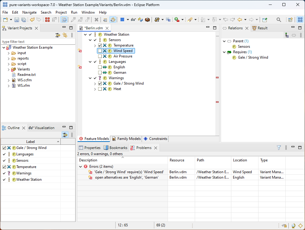
The VDM Editor is used to select the desired features for the variant. This editor is also used to perform configuration validation. The Evaluate Model button on the toolbar, and the Variant->Evaluate menu item, are used to perform an immediate validation of the feature selection. TheVariant->Auto Evaluate menu item enables or disables automatic validation after each selection change. The Variant->Auto Resolve menu item enables or disables automatic analysis and resolution of selection problems.
The problems view (lower right part) shows problems with the current
configuration.
Double clicking on a problem will open the related element(s) in the VDM
Editor. When used
for the first time, Variant Management problems may be filtered out. To
resolve this, simply
click on the filter icon
and select
Variant Management Problems
as problem item to show. For some
problems theQuick fix
item in the context menu of the problem may
offer options for solving the problem.
The figure below shows an example of a problem selection.
The Outline view shows a configurable list of features from all Feature Models in the Configuration Space.